地大新聞網訊(通訊員 樊彥鵬 楊素)日前,我校地球物理與空間信息學院駱淼副教授與林愷教授指導的巴基斯坦籍博士留學生瓦克爾·侯賽因(WAKEEL HUSSAIN),以第一作者身份在國際著名地球科學類期刊《數學地球科學》(Mathematical Geosciences)上發表論文,題目為《基于CNN算法的測井數據二維地質特征圖譜提取及滲透率預測》。

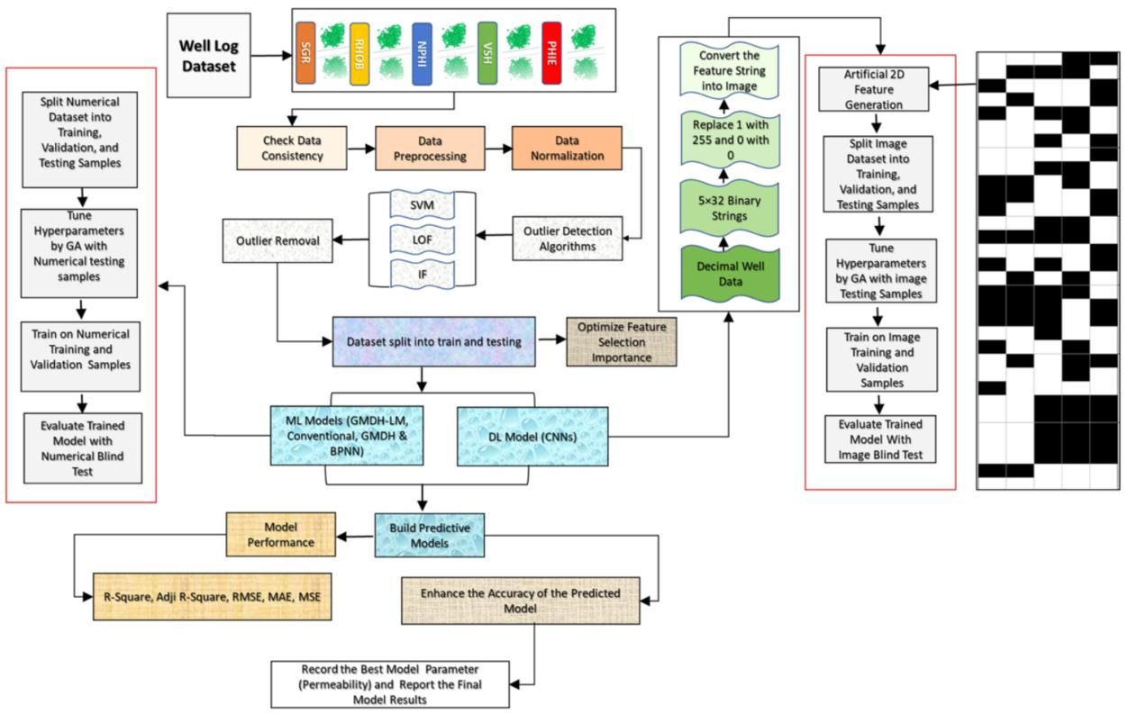
測井基于機器學習方法預測滲透率的流程圖
油氣儲層的滲透率對于油氣井的產量和開發方案有很大影響,由于巖石的滲透率變化范圍大,所以滲透率的準確預測一直是個棘手的問題。近幾年,隨著機器學習,特別是卷積神經網絡(CNN)技術的不斷發展和普及應用,為基于測井數據進行滲透率預測提供了一種經濟高效的解決方案。

瓦克爾·侯賽因博士(右)和導師駱淼副教授(左)合影

導師林愷教授
論文采用巴基斯坦薩萬(Sawan)氣田的地質和測井資料建立訓練數據集,對已有的神經網絡模型進行改進,得到了一種新的測井滲透率CNN預測模型。新模型預測一口井的滲透率只需要1.14秒,滲透率預測結果的均方根誤差為0.0288,極大地提高了滲透率的預測速度和精度。
該文將人工智能方法成功應用于測井資料解釋,解決了一直困擾工程師的一個難題,對于促進人工智能方法在油氣勘探開發中的應用具有重要的促進和推動作用。
本項研究由駱淼副教授團隊和林愷教授團隊合作完成,并獲得國家自然科學基金項目的支持。
文章鏈接:
https://link.springer.com/article/10.1007/s11004-024-10171-4
(編輯 李銳欣 審稿 陳華文)


